• Ir para o conteúdo 1
  • Ir para o menu 2
  • Ir para a busca 3
  • Ir para o rodapé 4
  • Acessibilidade
  • Alto Contraste
  • Mapa do site
  • Portal do Governo Brasileiro
  • Atualize sua Barra de Governo
UNIVERSIDADE FEDERAL DA PARAÍBA - UFPB
SISTEMAS DE INFORMAÇÃO
Centro de Ciências Aplicadas e Educação - CCAE
Buscar no portal
  • Instagram
  • Facebook
  • YouTube
  • Contato
  • Webmail
Você está aqui: Página Inicial > Contents > Imagens > Processos > Processo - Trancamento da Matrícula.jpg
menu Menu

Logo

Navegação
  • Desenvolvido por GWEB
Assuntos
  • Sobre o Curso
  • Quem Somos
  • Processos Acadêmicos
  • Identidade Visual
  • Mapa do Campus
  • Grupos de Pesquisa
  • Calendários
  • Horário
  • Tópicos Especiais
  • TCC
  • Estágio
  • Láurea Acadêmica
  • SiSU
  • ENADE
  • Egressos
conteúdo
Info

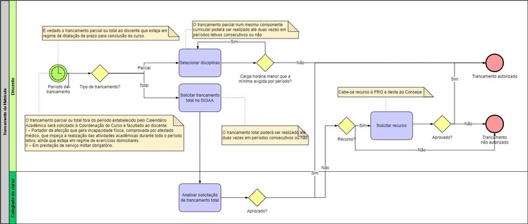
Processo - Trancamento da Matrícula.jpg

Tweet
por Adson — última modificação 22/11/2022 15h19
Processo - Trancamento da Matrícula.jpg
Clique para ver a imagem no tamanho completo…
— Tamanho: 129KB
Voltar para o topo
rodapé
Assuntos
UFPB
MEC
CAPES
CNPq
Institucional
Ouvidoria
Comitê de Inclusão e Acessibilidade
Acesso à Informação
Comissão Permanente de Avaliação
Serviços
Contato
Redes sociais
Instagram
Facebook
Youtube
RSS
O que é?
Navegação
Acessibilidade
Mapa do site

Desenvolvido com o CMS de código aberto Plone